CulturesBook Logo
    • tìm kiếm nâng cao
  • Khách mời
    • Đăng nhập
    • Đăng ký
    • Chế độ ban đêm
SQL Database Modeler Cover Image
User Image
Kéo để định vị lại trang bìa
SQL Database Modeler Profile Picture
SQL Database Modeler

@1733851652871604_15644

  • Mốc thời gian
  • Các nhóm
  • Thích
  • Tiếp theo
  • Người theo dõi
  • Hình ảnh
  • Video
SQL Database Modeler profile picture SQL Database Modeler profile picture
SQL Database Modeler
48 Trong - Dịch

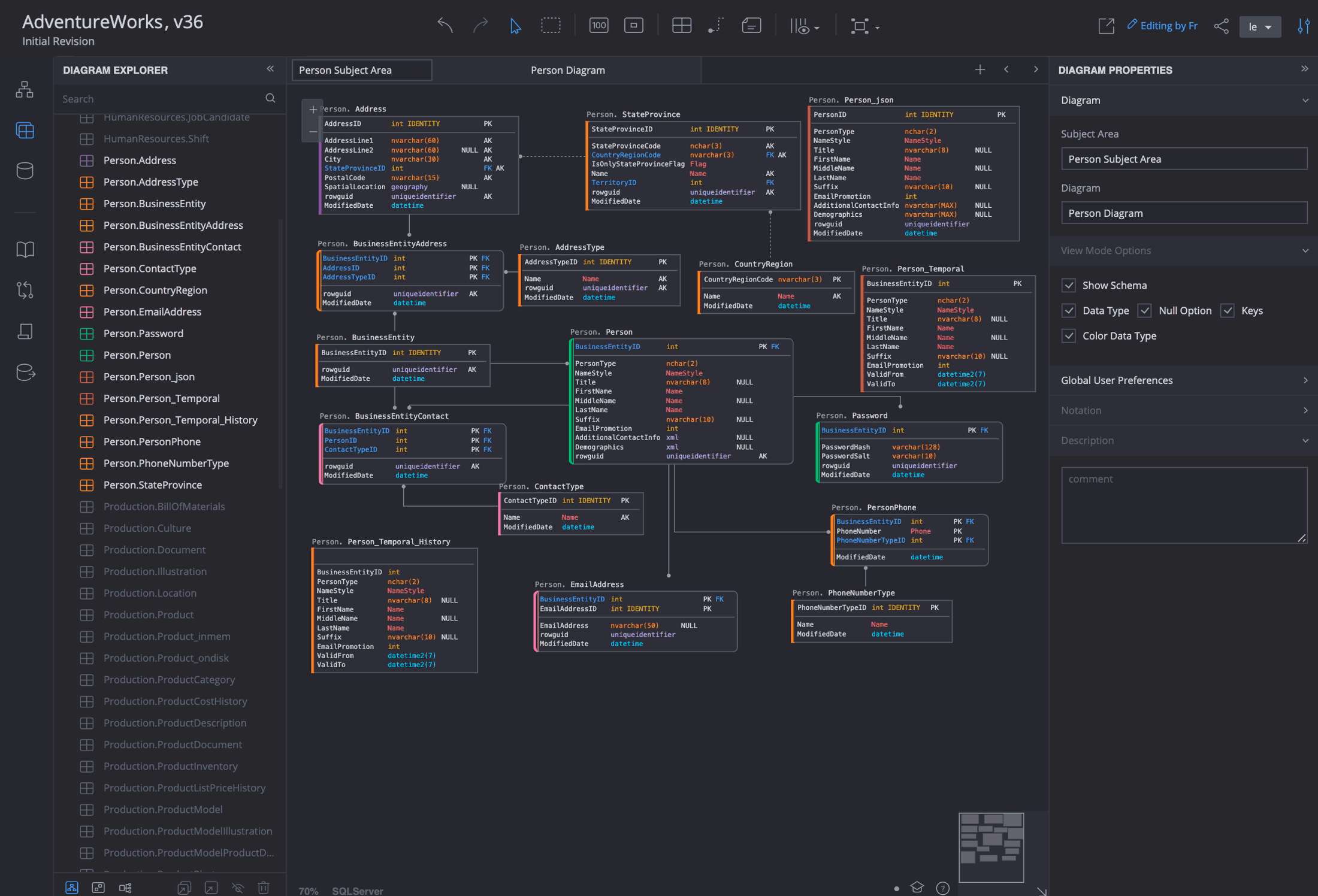
Design Better SQL Database Modeling with SqlDBM

SQL database modeling ensures that your data is structured for efficient storage, access, and retrieval. SqlDBM simplifies this process by offering an online platform to create, edit, and manage your models collaboratively. Whether for small apps or enterprise-level databases, users can align design with business goals using SqlDBM’s clean interface, change tracking, and DBMS support. Read for more detail : https://sqldbm.com/

Giống
Bình luận
Đăng lại
SQL Database Modeler profile picture SQL Database Modeler profile picture
SQL Database Modeler
50 Trong - Dịch

SQL Server Dimensional Modeling Using SqlDBM

Dimensional modeling helps organize SQL Server data warehouses for better reporting. SqlDBM makes it easier to design star and snowflake schemas using a visual interface. You can align your data structures with reporting needs, reducing complexity and improving query performance. It also supports team collaboration and version control. SqlDBM helps teams plan and scale SQL Server dimensional models effectively. Click now : https://sqldbm.com/

Giống
Bình luận
Đăng lại
SQL Database Modeler profile picture SQL Database Modeler profile picture
SQL Database Modeler
1 Y - Dịch

Quickly Compare SQL changes using SqlDBM

Need to compare SQL changes between versions or environments? SqlDBM makes it easy with a clear side-by-side view. You can track schema updates, manage revisions, and spot differences quickly. No extra tools are required. SqlDBM also supports team collaboration, helping you avoid mistakes and keep your database development process smooth and organized. Learn more :- https://sqldbm.com/

Giống
Bình luận
Đăng lại
SQL Database Modeler profile picture SQL Database Modeler profile picture
SQL Database Modeler
1 Y - Dịch

Compare SQL Changes for Better Accuracy With SqlDBM

Compare SQL changes to detect errors, missing updates, or unwanted changes during database development. This step is important for maintaining clean and consistent databases. It also helps improve teamwork by making sure everyone works with the correct version. Learn how you can easily compare SQL changes and improve your workflow using SqlDBM. Click now for more detail :- https://sqldbm.com/

Giống
Bình luận
Đăng lại
SQL Database Modeler profile picture SQL Database Modeler profile picture
SQL Database Modeler đã thay đổi bìa hồ sơ của anh ấy
1 Y

image
Giống
Bình luận
Đăng lại
 Tải thêm bài viết
    Thông tin
    • Nam giới
    • bài viết 10
  • Làm việc tại SQLBDM
  • Học tại San Diego
  • Nằm ở San Diego Freeway
  • https://sqldbm.com/
Về

SqlDBM is a web-based data modeling application that makes database and data warehouse modeling simple and effective. SqlDBM allows users to construct, administer, and visualize database structures without having to install any software. It supports a variety of database types and enables real-time collaboration among team members. SqlDBM assists users in organizing their data, improving workflows, and reducing errors in database architecture. Whether you are a beginner or a professional, SqlDBM makes modeling easier for everyone.

    Tập ảnh 
    (0)
    Tiếp theo 
    (0)
    Người theo dõi 
    (27)
    Thích 
    (0)
    Các nhóm 
    (0)

© 2026 CulturesBook

Ngôn ngữ

  • Về
  • Blog
  • Liên hệ chúng tôi
  • Hơn
    • Chính sách bảo mật
    • Điều khoản sử dụng
    • Yêu cầu hoàn lại
    • Sound Library

Hủy kết bạn

Bạn có chắc chắn muốn hủy kết bạn không?

Báo cáo người dùng này

Quan trọng!

Bạn có chắc chắn muốn xóa thành viên này khỏi gia đình mình không?

Bạn đã chọc 1733851652871604_15644

Thành viên mới đã được thêm vào danh sách gia đình của bạn thành công!

Cắt hình đại diện của bạn

avatar

Nâng cao hình ảnh hồ sơ của bạn

Số dư khả dụng

0

Hình ảnh


© 2026 CulturesBook

  • Nhà
  • Về
  • Liên hệ chúng tôi
  • Chính sách bảo mật
  • Điều khoản sử dụng
  • Yêu cầu hoàn lại
  • Blog
  • Hơn
    • Sound Library
  • Ngôn ngữ

© 2026 CulturesBook

  • Nhà
  • Về
  • Liên hệ chúng tôi
  • Chính sách bảo mật
  • Điều khoản sử dụng
  • Yêu cầu hoàn lại
  • Blog
  • Hơn
    • Sound Library
  • Ngôn ngữ

Đã báo cáo bình luận thành công.

Bài đăng đã được thêm vào dòng thời gian của bạn thành công!

Bạn đã đạt đến giới hạn 5000 người bạn của mình!

Lỗi kích thước tệp: Tệp vượt quá giới hạn cho phép (244 MB) và không thể tải lên.

Video của bạn đang được xử lý, Chúng tôi sẽ cho bạn biết khi video sẵn sàng để xem.

Không thể tải tệp lên: Loại tệp này không được hỗ trợ.

Chúng tôi đã phát hiện thấy một số nội dung người lớn trên hình ảnh bạn đã tải lên, do đó chúng tôi đã từ chối quá trình tải lên của bạn.

Chia sẻ bài đăng trên một nhóm

Chia sẻ lên một trang

Chia sẻ với người dùng

Bài viết của bạn đã được gửi, chúng tôi sẽ sớm xem xét nội dung của bạn.

Để tải lên hình ảnh, video và các tệp âm thanh, bạn phải nâng cấp lên thành viên chuyên nghiệp. Nâng cấp lên Pro

Chỉnh sửa phiếu mua hàng

0%

Thêm bậc








Chọn một hình ảnh
Xóa bậc của bạn
Bạn có chắc chắn muốn xóa tầng này không?

Nhận xét

Để bán nội dung và bài đăng của bạn, hãy bắt đầu bằng cách tạo một vài gói. Kiếm tiền

Thanh toán bằng ví

Thêm gói

Xóa địa chỉ của bạn

Bạn có chắc chắn muốn xóa địa chỉ này không?

Xóa gói kiếm tiền của bạn

Bạn có chắc chắn muốn xóa gói này không?

Hủy đăng ký

Bạn có chắc chắn muốn hủy đăng ký khỏi người dùng này không? Hãy nhớ rằng bạn sẽ không thể xem bất kỳ nội dung kiếm tiền nào của họ.

Thông báo Thanh toán

Bạn sắp mua các mặt hàng, bạn có muốn tiếp tục không?
Yêu cầu hoàn lại

Ngôn ngữ

  • Arabic
  • Bengali
  • Chinese
  • Croatian
  • Danish
  • Dutch
  • English
  • Filipino
  • French
  • German
  • Hebrew
  • Hindi
  • Indonesian
  • Italian
  • Japanese
  • Korean
  • Persian
  • Portuguese
  • Russian
  • Spanish
  • Swedish
  • Turkish
  • Urdu
  • Vietnamese